- To: Antonio S. Cofiño <antonio.cofino@xxxxxxxxx>
- Subject: Re: [thredds] datasetScan - constraint service for specific files
- From: Nicolas Carenton <ncarenton@xxxxxxxxxxxxxxx>
- Date: Fri, 18 Oct 2013 16:21:11 +0200 (CEST)
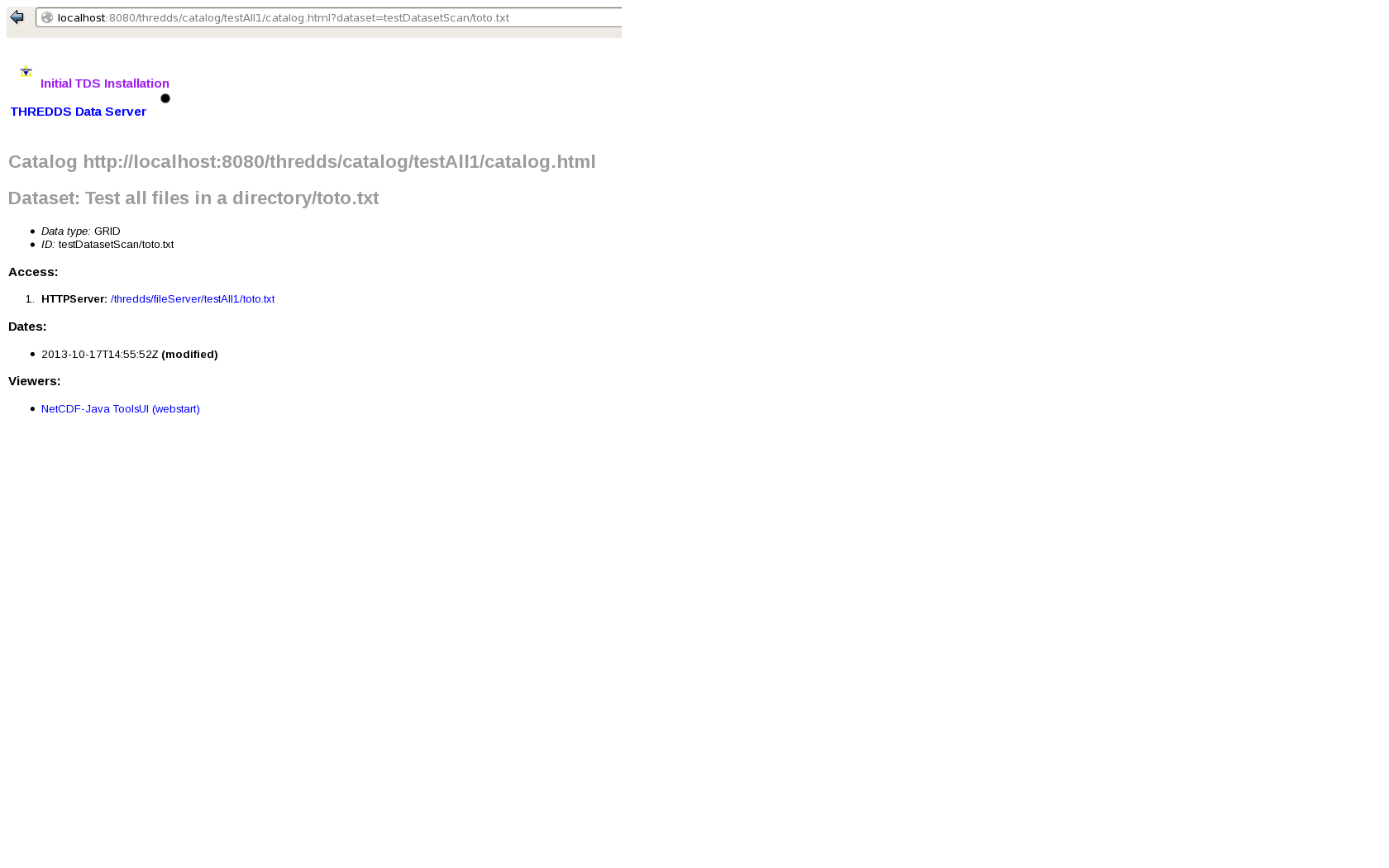
Antonio, The thing is in that case, the excluded files would not be browseable anymore. If it is excluded, a file is then completely hidden from the user's view. Am I right? In my case, my filesystem (and my single datasetScan) is filled with heterogeneous content (.nc, .txt, .tar, ...) and my goal is actually to: - bind a specific service (httpServer) to some specific types of file (.txt, .tar, ...). That means the user would not have to chose in a list of service. The file would be automatically loaded when accessed. (means the attached screen would be bypassed) - let the possibility to acces a specific type of file (.nc) with different services (opendap, ncml, ...) (means the attached screen would be displayed) I can not figure out how to define several <serviceName> and bind each one of them to a different <filter> content in a single datasetScan element. Plus, I can not figure out how to bypass the attached page when <serviceName> only contains a single service. Thank you ----- Mail original ----- > De: "Antonio S. Cofiño" <antonio.cofino@xxxxxxxxx> > À: "Nicolas Carenton" <ncarenton@xxxxxxxxxxxxxxx>, thredds@xxxxxxxxxxxxxxxx > Envoyé: Vendredi 18 Octobre 2013 12:42:31 > Objet: Re: [thredds] datasetScan - constraint service for specific files > > Nicolas, > > Just look at the TDS reference doc: > http://www.unidata.ucar.edu/software/thredds/current/tds/tds4.3/reference/DatasetScan.html > > go to the "Including Only the Desired Files" section > > This is and example: > <datasetScan name="meteo" ID="meteo" > path="meteo_es" > location="/oceano/gmeteo/DATA/METEO/ftpdatos.meteo.unican.es/"> > > <metadata inherited="true"> > <serviceName>thisHTTP</serviceName> > </metadata> > > <filter> > <include wildcard="*"/> > <exclude wildcard="*NOTA_LEGAL*"/> > </filter> > </datasetScan> > > Antonio > > -- > Antonio S. Cofiño > Grupo de Meteorología de Santander > Dep. de Matemática Aplicada y > Ciencias de la Computación > Universidad de Cantabria > http://www.meteo.unican.es > > El 18/10/2013 11:28, Nicolas Carenton escribió: > > Hello list, > > > > I would like to know if it is possible to configure a datasetScan > > so a certain kind of included file is beeing automatically > > displayed or downloaded when accessed. > > > > I would like for example to avoid to propose WMS access to a .txt > > file via the catalog html page showing the different service > > links. > > > > Could you please let me know if this is possible? > > > > Thanks a lot > > > > -- > > Nicolas Carenton > > IPSL, Pôle de modélisation du climat > > UPMC, Case 101, 4 place Jussieu, > > 75252 Paris Cedex 5 > > > > Tour 45-55 2ème étage Bureau 207 > > Tel: 33 1 44 27 49 10 > > > > _______________________________________________ > > thredds mailing list > > thredds@xxxxxxxxxxxxxxxx > > For list information or to unsubscribe, visit: > > http://www.unidata.ucar.edu/mailing_lists/ > > -- Nicolas Carenton IPSL, Pôle de modélisation du climat UPMC, Case 101, 4 place Jussieu, 75252 Paris Cedex 5 Tour 45-55 2ème étage Bureau 207 Tel: 33 1 44 27 49 10
Attachment:
dataset_services.png
Description: PNG image
- Follow-Ups:
- Re: [thredds] datasetScan - constraint service for specific files
- From: John Caron
- Re: [thredds] datasetScan - constraint service for specific files
- References:
- Re: [thredds] datasetScan - constraint service for specific files
- From: "Antonio S. Cofiño"
- Re: [thredds] datasetScan - constraint service for specific files